Release Week 46
Releases Week - Novembro de 2024

Informações da Chamada
| Chamada | Agente | Descrição | Release | Liberação |
|---|---|---|---|---|
| 0000511969 | MT8 | Release Week 46 - 2024 | 11-11-2024_v2 | 18/11/2024 |
Tipo de Chamada: Correção.
Teorema XMLCenter > Tags
Descrição da Correção. Na impressão da danfe pelo xml center, se possuir essas informações no xml, irá puxar junto com a descrição do item.

Informações da Chamada
| Chamada | Agente | Descrição | Release | Liberação |
|---|---|---|---|---|
| 0000511948 | MT8 | Release Week 46 - 2024 | 11-11-2024_v2 | 18/11/2024 |
Tipo de Chamada: Correção.
Teorema Auditor > Configurações
Descrição da Correção. Corrigido informação de número de licenças para puxar conforme cliente possui na central.

Informações da Chamada
| Chamada | Agente | Descrição | Release | Liberação |
|---|---|---|---|---|
| 0000512564 | Datalogos | Release Week 46 - 2024 | 3.0.26 | 18/11/2024 |
Tipo de Chamada: Correção.
Teorema Service 3 > Itens
Descrição da Correção. Adicionado o % para buscar palavra em qualquer posição.

Informações da Chamada
| Chamada | Agente | Descrição | Release | Liberação |
|---|---|---|---|---|
| 0000512529 | MT8 | Release Week 46 - 2024 | 11-11-2024_v1 | 18/11/2024 |
Tipo de Chamada: Correção.
Servidor de Notas
Gestão Administrativa > Vendas > Emissão de Nota Fiscal
Descrição da Correção. Incluído para ir no xml e pdf informaçao da observação da nota fiscal de serviço de Joinville SC.

Informações da Chamada
| Chamada | Agente | Descrição | Release | Liberação |
|---|---|---|---|---|
| 0000512529 | Datalogos | Release Week 46 - 2024 | 24.07a11.18a | 18/11/2024 |
Tipo de Chamada: Correção.
Administrador > Pós-Versão
Descrição da Correção. Adicionado a criação da trigger de Serviço para replicação.

Informações da Chamada
| Chamada | Agente | Descrição | Release | Liberação |
|---|---|---|---|---|
| 0000512566 | MT8 | Release Week 46 - 2024 | 24.07a11.18a | 18/11/2024 |
Tipo de Chamada: Correção.
Gestão Administrativa > Vendas > Orçamento
Descrição da Correção. Ajustado para levar a informação do pedido de compra quando importado pedido de venda no orçamento.

Informações da Chamada
| Chamada | Agente | Descrição | Release | Liberação |
|---|---|---|---|---|
| 0000512175 | MT8 | Release Week 46 - 2024 | 24.07a11.18a | 18/11/2024 |
Tipo de Chamada: Correção.
Gestão Administrativa > Consulta > Faturamento
Descrição da Correção. Ajustado coluna "$ Valor Liq. + IPI + ST+ FCP" para diminuir o valor quando for devolução.

Informações da Chamada
| Chamada | Agente | Descrição | Release | Liberação |
|---|---|---|---|---|
| 0000512130 | MT8 | Release Week 46 - 2024 | 24.07a11.18a | 18/11/2024 |
Tipo de Chamada: Correção.
Gestão Administrativa > Estoque > Transferência de Itens
Descrição da Correção. Ajustado para trazer lotes do local de estoque informado.

Informações da Chamada
| Chamada | Agente | Descrição | Release | Liberação |
|---|---|---|---|---|
| 0000512152 | Datalogos | Release Week 46 - 2024 | 24.07a11.18a | 18/11/2024 |
Tipo de Chamada: Correção.
Balcão - Caixa - OS > Vendas
Descrição da Correção. Corrigido rotina que, no balcão nao validava se titulos estavam agrupados ou não quando cancelava a venda.

Informações da Chamada
| Chamada | Agente | Descrição | Release | Liberação |
|---|---|---|---|---|
| 0000510192 | Datalogos | Release Week 46 - 2024 | 24.07a11.18a | 18/11/2024 |
Tipo de Chamada: Correção.
Gestão Administrativa > Vendas > Emissão de Nota Fiscal
Descrição da Correção. Implementado correções referente ao desconto na nota fiscal de serviço.

Informações da Chamada
| Chamada | Agente | Descrição | Release | Liberação |
|---|---|---|---|---|
| 0000512456 | Datalogos | Release Week 46 - 2024 | 24.07a11.18a | 18/11/2024 |
Tipo de Chamada: Correção.
Gestão de Pessoal > Movimentos > Movimento de Folha > 13º Salário > Adiantamento
Descrição da Correção. Ajustado calculo da Primeira parcela do 13º Salario, para o funcionario Tarefeiro.

Informações da Chamada
| Chamada | Agente | Descrição | Release | Liberação |
|---|---|---|---|---|
| 0000512682 | Datalogos | Release Week 46 - 2024 | 24.07a11.18a | 18/11/2024 |
Tipo de Chamada: Correção.
Gestão Administrativa > Manutençcões > Recálculo Custo Médio Mercantil
Descrição da Correção. Criado opção no recalculo do custo médio para considerar o valor outras dos documentos referenciados da forma padrão (todos os modelos) ou somente do modelo OD.

Informações da Chamada
| Chamada | Agente | Descrição | Release | Liberação |
|---|---|---|---|---|
| 0000510927 | MT8 | Release Week 46 - 2024 | 24.07a11.18a | 18/11/2024 |
Tipo de Chamada: Correção.
Gestão Administrativa > Vendas > Emissão de Nota Fiscal > Importação Pedido de Vendas
Descrição da Correção. Incluído opção de importação de Operação (desconto de bonificação) / CFOP Detalhe para emissão de notas, para trazer a operação de contabilização, cfop e desconta financeiro quando bonificação.

Informações da Chamada
| Chamada | Agente | Descrição | Release | Liberação |
|---|---|---|---|---|
| 0000509333 | Datalogos | Release Week 46 - 2024 | 1.0.85 | 18/11/2024 |
Tipo de Chamada: Correção.
Teorema Praxis > Configurações
Descrição da Correção. Incluido nas configurações 'Ordenaçao padrão dos itens do pedido' onde conforme sua marcação será respeitada na impressão da Danfe.

Informações da Chamada
| Chamada | Agente | Descrição | Release | Liberação |
|---|---|---|---|---|
| 0000511218 | Datalogos | Release Week 46 - 2024 | 24.11.1 | 18/11/2024 |
Tipo de Chamada: Correção.
Teorema Ticket Center
Descrição da Correção. Em assistente de atualização no Ticket Center implementado edição de mensagem que vai para o chamado e possibilidade de inserção de mais informações.

Informações da Chamada
| Chamada | Agente | Descrição | Release | Liberação |
|---|---|---|---|---|
| 0000512045 | Datalogos | Release Week 46 - 2024 | 1.0.165 | 18/11/2024 |
Tipo de Chamada: Correção.
Teorema vendor Flutter > Empresas
Descrição da Correção. Corrigido questão de troca de empresa mas voltava pras cores de outra selecionada anteriormente.

Informações da Chamada
| Chamada | Agente | Descrição | Release | Liberação |
|---|---|---|---|---|
| 0000511902 | Datalogos | Release Week 46 - 2024 | 1.0.165 | 18/11/2024 |
Tipo de Chamada: Correção.
Teorema vendor Flutter > Pessoas
Descrição da Correção. Ajustes em casos em que o saldo trazia incorretamente no Painel com o aplicativo vendor.

Informações da Chamada
| Chamada | Agente | Descrição | Release | Liberação |
|---|---|---|---|---|
| 0000509553 | Compass | Release Week 46 - 2024 | 24.07a11.18a | 18/11/2024 |
Tipo de Chamada: Correção.
Gestão Administrativa > Cadastros > Clientes/Fornecedores
Descrição da Correção. Ajustado campo "Códg Ident. - INSS" da aba 8 para ser validado apenas pelo VALIDAR.

Informações da Chamada
| Chamada | Agente | Descrição | Release | Liberação |
|---|---|---|---|---|
| 0000512309 | Datalogos | Release Week 46 - 2024 | 24.07a11.18a | 18/11/2024 |
Tipo de Chamada: Correção.
Gestão de Transportes > Movimentos > Movimento de Faturas
Descrição da Correção. Adicionado botão "Incluir Cte" possibilitando editar o documento incluindo mais Ctes.

Informações da Chamada
| Chamada | Agente | Descrição | Release | Liberação |
|---|---|---|---|---|
| 0000509495 | Teorema Cascavel | Release Week 46 - 2024 | 1.3.6 | 18/11/2024 |
Tipo de Chamada: Correção.
Teorema Counter > Pedido
Descrição da Correção. Incluído descrição da unidade na visualização do detalhe do documento no counter.

Informações da Chamada
| Chamada | Agente | Descrição | Release | Liberação |
|---|---|---|---|---|
| 0000512880 | Teorema Ponta Grossa | Release Week 46 - 2024 | 24.07a11.18a | 18/11/2024 |
Tipo de Chamada: Correção.
Gestão de Pessoal > Movimentos > Movimento de Folha > E-Social > Evento S-12000
Descrição da Correção. Ajustado o erro ao solicitar o Retorno da Consulta do Evento.

Informações da Chamada
| Chamada | Agente | Descrição | Release | Liberação |
|---|---|---|---|---|
| 0000512948 | Datalogos | Release Week 46 - 2024 | 1.27.2 | 18/11/2024 |
Tipo de Chamada: Correção.
Teorema WMS > Relatórios
Descrição da Correção. Corrigido erro ao tentar emitir os relatórios do WMS.

Informações da Chamada
| Chamada | Agente | Descrição | Release | Liberação |
|---|---|---|---|---|
| 0000512970 | Datalogos | Release Week 46 - 2024 | 1.0.166 | 18/11/2024 |
Tipo de Chamada: Correção.
Teorema Vendor Flutter > Pedidos
Descrição da Correção. Corrigido lista de pedidos que filtrava por empresa.

Informações da Chamada
| Chamada | Agente | Descrição | Release | Liberação |
|---|---|---|---|---|
| 0000511212 | Datalogos | Release Week 46 - 2024 | 1.0.166 | 18/11/2024 |
Tipo de Chamada: Correção.
Teorema Vendor Flutter > Badges
Descrição da Correção. Corrigido visualização de badges.

Informações da Chamada
| Chamada | Agente | Descrição | Release | Liberação |
|---|---|---|---|---|
| 0000512568 | Datalogos | Release Week 46 - 2024 | 1.0.166 | 18/11/2024 |
Tipo de Chamada: Correção.
Teorema Vendor Flutter > Orçamento
Descrição da Correção. Ajustada validação de contra senha para bloqueados em orçamentos do vendor.

Informações da Chamada
| Chamada | Agente | Descrição | Release | Liberação |
|---|---|---|---|---|
| 0000512162 | Datalogos | Release Week 46 - 2024 | 1.0.166 | 18/11/2024 |
Tipo de Chamada: Correção.
Teorema Vendor Flutter > Orçamento
Descrição da Correção. Corrigido erro ao salvar orçamento com preço ajustado manualmente.

Informações da Chamada
| Chamada | Agente | Descrição | Release | Liberação |
|---|---|---|---|---|
| 0000512239 | MT8 | Release Week 46 - 2024 | 24.07a11.18a | 18/11/2024 |
Tipo de Chamada: Correção.
Gestão Administrativa > Consultas > Faturamento (Vendas, Devoluções)
Descrição da Correção. Adicionado na grid o campo do CEP.

Informações da Chamada
| Chamada | Agente | Descrição | Release | Liberação |
|---|---|---|---|---|
| 0000510843 | Datalogos | Release Week 46 - 2024 | 24.07a11.18a | 18/11/2024 |
Tipo de Chamada: Correção.
Gestão Administrativa > Relatórios > Movimentos > Financeiro > Fluxo de Caixa pelo Movto de Consultas
Descrição da Correção. Adicionado o grupo de Empresas para poder gerar adicionando os grupos.

Informações da Chamada
| Chamada | Agente | Descrição | Release | Liberação |
|---|---|---|---|---|
| 0000512929 | Datalogos | Release Week 46 - 2024 | 24.07a11.18a | 18/11/2024 |
Tipo de Chamada: Correção.
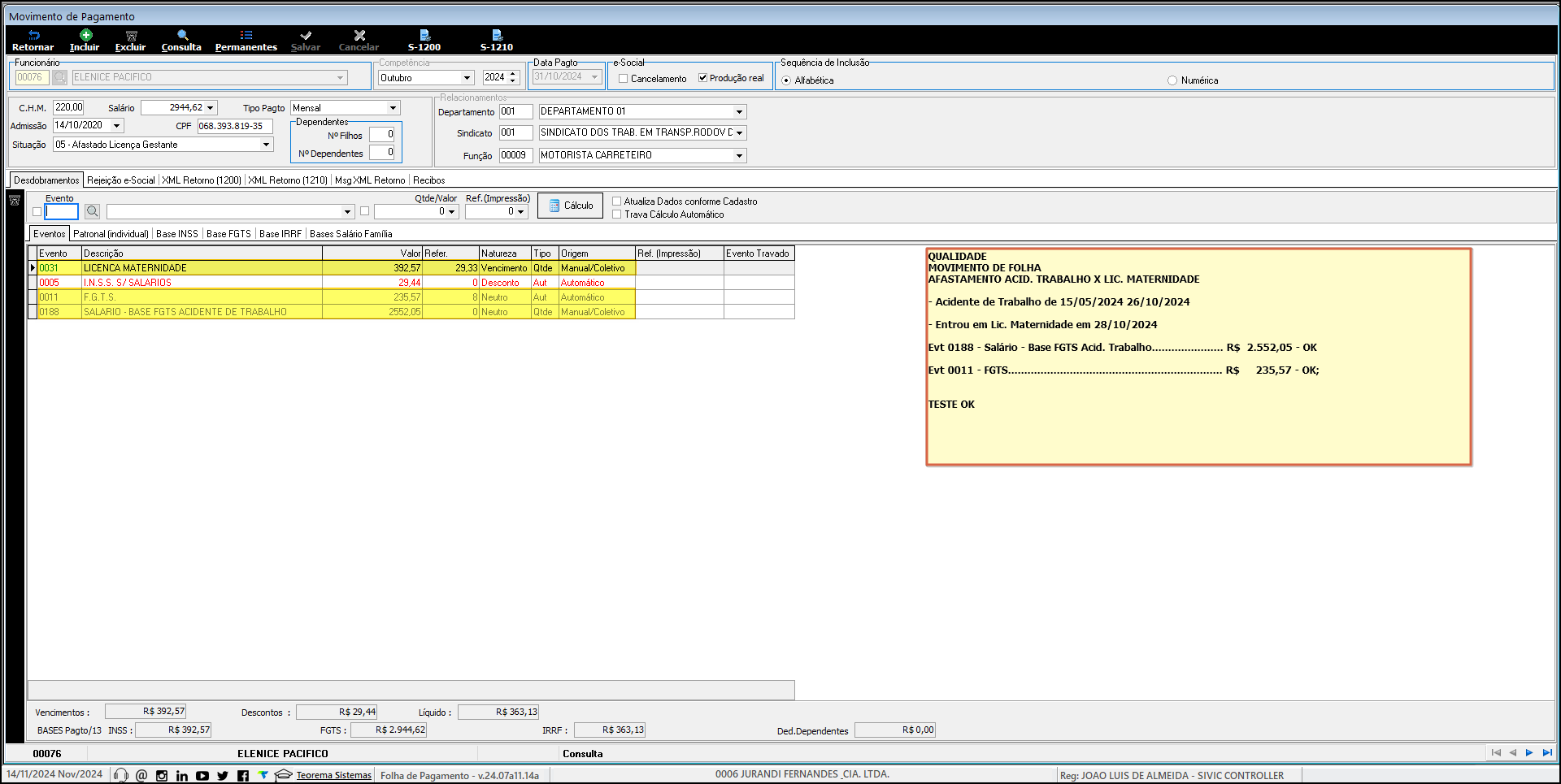
Gestão de Pessoal > Movimentos > Movimentos de Folha
Descrição da Correção. Ajustado cálculo do Movimento de Folha, quando funcionário teve término de Afastamento por Acidente de Trabalho e novo afastamento por Lic. Maternidade.

Informações da Chamada
| Chamada | Agente | Descrição | Release | Liberação |
|---|---|---|---|---|
| 0000512871 | Datalogos | Release Week 46 - 2024 | 24.07a11.18a | 18/11/2024 |
Tipo de Chamada: Correção.
Gestão de Pessoal > Movimentos > Movimentos de Folha > Adiantamento > 13º Salário
Descrição da Correção. Ajustado cálculo do Adiantamento da Primeira Parcela do 13º Salário, quando teve Afastamento por Lic. Maternidade. Ajustado geração do evento 0161 - Médias Horas Lic. Maternidade.

Informações da Chamada
| Chamada | Agente | Descrição | Release | Liberação |
|---|---|---|---|---|
| 0000504847 | Datalogos | Release Week 46 - 2024 | 24.07a11.18a | 18/11/2024 |
Tipo de Chamada: Correção.
Gestão Administrativa > Financeiro > Remessa Bancária de Pagamento
Descrição da Correção. Ajustado a geração do arquivo remessa do Banco Itaú que estava gerando o código de barras incorreto.

Informações da Chamada
| Chamada | Agente | Descrição | Release | Liberação |
|---|---|---|---|---|
| 0000505156 | Datalogos | Release Week 46 - 2024 | 24.07a11.18a | 18/11/2024 |
Tipo de Chamada: Correção.
Gestão Administrativa > Financeiro > Remessa Bancária de Pagamento
Descrição da Correção. Na Remessa de Pagamento via CNAB foi incluída a opção na Forma de Pagamento Transferência Via PIX a funcionalidade está disponível apenas para o Itaú.

Informações da Chamada
| Chamada | Agente | Descrição | Release | Liberação |
|---|---|---|---|---|
| 0000512902 | Teorema Cascavel | Release Week 46 - 2024 | 24.07a11.18a | 18/11/2024 |
Tipo de Chamada: Correção.
Gestão Administrativa > Manutenções > Clientes/Fornecedores
Descrição da Correção. Adicionado campo de vencimento de cadastro na rotina de manutenção.

Informações da Chamada
| Chamada | Agente | Descrição | Release | Liberação |
|---|---|---|---|---|
| 0000512856 | Teorema Cascavel | Release Week 46 - 2024 | 24.07a11.18a | 18/11/2024 |
Tipo de Chamada: Correção.
Gestão Administrativa > Consultas > Movimento de Compras e Vendas
Descrição da Correção. Ajustado exibição de informações quando filtrado por município.

Informações da Chamada
| Chamada | Agente | Descrição | Release | Liberação |
|---|---|---|---|---|
| 0000513020 | Datalogos | Release Week 46 - 2024 | 18-11-2-24_v1 | 18/11/2024 |
Tipo de Chamada: Correção.
Servidor de Notas > Atualização
Gestão Administrativa > Vendas > Emissão de Notas
Descrição da Correção. Ajustado montagem do xml, quando RG do cliente estiver em branco, para que não ocorra o erro: Inscrição Estadual do Destinatário obrigatório, na emissão de NFe.
