Release Week 41
Releases Week - Outubro de 2025

Informações da Chamada
| Chamada | Agente | Descrição | Release | Liberação |
|---|---|---|---|---|
| 0000541225 | Datalogos | Release Week 41 - 2025 | 06-10-2025_v1 | 13/10/2025 |
Tipo de Chamada: Correção.
Servidor de Notas > Atualização
Gestão Administrativa > Vendas > Emissão de Nota Fiscal
Descrição da Correção. Nota Fiscal de Serviço - Rejeição: Endereço do site da UF da consulta via QR-Code diverge do previsto.

Informações da Chamada
| Chamada | Agente | Descrição | Release | Liberação |
|---|---|---|---|---|
| 0000543907 | Teorema Ponta Grossa | Release Week 41 - 2025 | 24.11a10.13a | 13/10/2025 |
Tipo de Chamada: Correção.
Gestão de Pessoal > Movimentos > Movimento de Folha > Processos > Geraçãoo Coletiva
Descrição da Correção. Ajustado processo de geração de evento Coletivo, opção [x] Acumula, para somar com eventos já lançados no movimento.

Informações da Chamada
| Chamada | Agente | Descrição | Release | Liberação |
|---|---|---|---|---|
| 0000544115 | Datalogos | Release Week 41 - 2025 | 24.11a10.13a | 13/10/2025 |
Tipo de Chamada: Correção.
Gestão Administrativa > Movimentos > GRIDs
Descrição da Correção. Para que as Grids dos Movimetnos fique na cor Azul precisa configurar o Teorema.ini deixando a opção Cores=Default.

Informações da Chamada
| Chamada | Agente | Descrição | Release | Liberação |
|---|---|---|---|---|
| 0000544013 | Datalogos | Release Week 41 - 2025 | 24.11a10.13a | 13/10/2025 |
Tipo de Chamada: Correção.
Gestão de Transportes > Movimentos > Conhecimento
Descrição da Correção. Ajustado para que permita gerar o financeiro o CTe ao fazer a exclusão do financeiro pelo Gestão Administrativa que está vinculado ao CTe.

Informações da Chamada
| Chamada | Agente | Descrição | Release | Liberação |
|---|---|---|---|---|
| 0000541600 | Datalogos | Release Week 41 - 2025 | 06-10.2025_v1 | 13/10/2025 |
Tipo de Chamada: Correção.
Servidor de Notas > Atualização
Gestão Administrativa > Vendas > Emissão de Nota Fiscal
Descrição da Correção. Implementado emissão de NFCe - Nota Fiscal de Consumidor Eletrônica modelo 65 no estado do Ceará.

Informações da Chamada
| Chamada | Agente | Descrição | Release | Liberação |
|---|---|---|---|---|
| 0000543963 | Datalogos | Release Week 41 - 2025 | 24.11a10.13a | 13/10/2025 |
Tipo de Chamada: Correção.
Gestão de Pessoal > Cadastro > Funcionários > Afastramentos
Descrição da Correção. Ajustado geração da projeção de horas de afastamento (Afastamento P1 no mês anterior ao mês de apuração).

Informações da Chamada
| Chamada | Agente | Descrição | Release | Liberação |
|---|---|---|---|---|
| 0000539388 | Datalogos | Release Week 41 - 2025 | 24.11a10.13a | 13/10/2025 |
Tipo de Chamada: Correção.
Balcão - Caixa - OS > Vendas
Gestão Administrativa > Consultas> LIberações
Descrição da Correção. Ajustado o Campo Resposta na tela de Liberação remota para que o Supervisor possa informar o Motivo da Liberação e criado a opção no menu Consulta > Liberações para verificar os motivos que foram informados nas Liberações das Vendas.

Informações da Chamada
| Chamada | Agente | Descrição | Release | Liberação |
|---|---|---|---|---|
| 0000544122 | Datalogos | Release Week 41 - 2025 | 24.11a10.13a | 13/10/2025 |
Tipo de Chamada: Correção.
Arquivos Digitais > Gerações > Fiscal > SPED ICMS/IPI
Descrição da Correção. Ajustado o erro de espaço em branco no final da descrição dos itens na geração do SPED.

Informações da Chamada
| Chamada | Agente | Descrição | Release | Liberação |
|---|---|---|---|---|
| 0000541857 | Datalogos | Release Week 41 - 2025 | 24.11a10.13a | 13/10/2025 |
Tipo de Chamada: Correção.
Gestão Administrativa > Vendas > Emissão de Nota Fiscal
Descrição da Correção. Ajustado o cálculo de arredondamento que estava dando 0,01 centavos de diferença.

Informações da Chamada
| Chamada | Agente | Descrição | Release | Liberação |
|---|---|---|---|---|
| 0000544362 | Datalogos | Release Week 41 - 2025 | 06-10-2025_v1 | 13/10/2025 |
Tipo de Chamada: Correção.
Servidor de Notas > Atualização
Gestão de Transportes > Gestão Doc-e > Emissão de MDF-e
Descrição da Correção. Cliente é prestador e contrata um TAC Transporte Autônomo de Cargas, onde as tags de pagamento do frete devem ir no MDFe.

Informações da Chamada
| Chamada | Agente | Descrição | Release | Liberação |
|---|---|---|---|---|
| 0000541504 | Datalogos | Release Week 41 - 2025 | 06-10-2025_v1 | 13/10/2025 |
Tipo de Chamada: Correção.
Gestão Administrativa > Consultas > Faturamento
Descrição da Correção. Adicionado Código para as informações Genéricas de Itens na grade da rotina de faturamento.

Informações da Chamada
| Chamada | Agente | Descrição | Release | Liberação |
|---|---|---|---|---|
| 0000541504 | Datalogos | Release Week 41 - 2025 | 24.11a10.13a | 13/10/2025 |
Tipo de Chamada: Correção.
Gestão Administrativa > Consultas > Faturamento
Descrição da Correção. Adicionado Código para as informações Genéricas de Itens na grade da rotina de faturamento.

Informações da Chamada
| Chamada | Agente | Descrição | Release | Liberação |
|---|---|---|---|---|
| 0000539957 | Compass | Release Week 41 - 2025 | 24.11a10.13a | 13/10/2025 |
Tipo de Chamada: Correção.
Arquivos Digitais > Gerações > SPED ICMS/IPI
Descrição da Correção. Incluído geração da conta contábil referente ao registro D100 do movimento de frete.

Informações da Chamada
| Chamada | Agente | Descrição | Release | Liberação |
|---|---|---|---|---|
| 0000535915 | Datalogos | Release Week 41 - 2025 | 24.11a10.13a | 13/10/2025 |
Tipo de Chamada: Correção.
Gestão Administrativa > Estoque > Transferências > Movimento de Transferência
Descrição da Correção. Adicionado opção para imprimir o PDF da nota fiscal emitida e também adicionado no menu de impressão a opção para Emissão de Etiquetas.

Informações da Chamada
| Chamada | Agente | Descrição | Release | Liberação |
|---|---|---|---|---|
| 0000541010 | Datalogos | Release Week 41 - 2025 | 25.10.0 | 13/10/2025 |
Tipo de Chamada: Correção.
Teorema CRM > Explorar Mercados
Descrição da Correção. Criado a opção explorar mercado no vendor CRM.

Informações da Chamada
| Chamada | Agente | Descrição | Release | Liberação |
|---|---|---|---|---|
| 0000544400 | Datalogos | Release Week 41 - 2025 | 24.11a10.13a | 13/10/2025 |
Tipo de Chamada: Correção.
Gestão de Transportes > Emissão de MDF-e
Descrição da Correção. Conforme regra da ANTT não deve ser informado pagamento de frete quando tiver mais de 1 documento vinculado no MDFe.

Informações da Chamada
| Chamada | Agente | Descrição | Release | Liberação |
|---|---|---|---|---|
| 0000544400 | Datalogos | Release Week 41 - 2025 | 1.0.209 | 13/10/2025 |
Tipo de Chamada: Correção.
Teorema Vendor > Cadastro de Clientes
Descrição da Correção. Corrigido erro específico ao salvar clientes.

Informações da Chamada
| Chamada | Agente | Descrição | Release | Liberação |
|---|---|---|---|---|
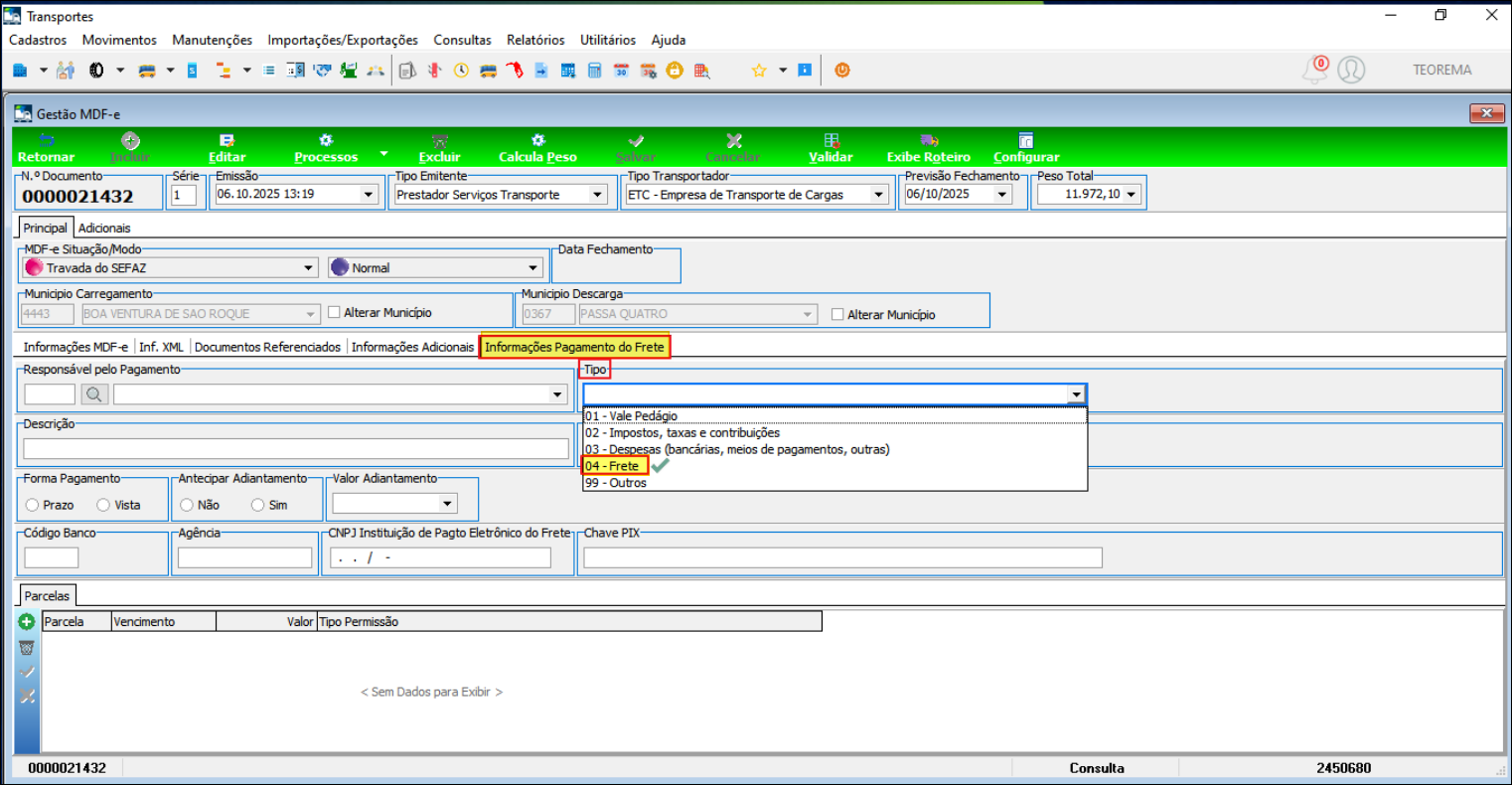
| 0000544478 | Datalogos | Release Week 41 - 2025 | 24.11a10.13a | 13/10/2025 |
Tipo de Chamada: Correção.
Gestão de Transportes > Emissão de MDF-e
Descrição da Correção. Incluído a opção 04 - Frete nas informações do Pagamento do Frete.

Informações da Chamada
| Chamada | Agente | Descrição | Release | Liberação |
|---|---|---|---|---|
| 0000544397 | Datalogos | Release Week 41 - 2025 | 24.11a10.13a | 13/10/2025 |
Tipo de Chamada: Correção.
Gestão de Transportes > Emissão de MDF-e
Descrição da Correção. Ajustado para constar todos os tipos no responsável pelo pagamento do frete.

Informações da Chamada
| Chamada | Agente | Descrição | Release | Liberação |
|---|---|---|---|---|
| 0000543027 | Datalogos | Release Week 41 - 2025 | 1.0.209 | 13/10/2025 |
Tipo de Chamada: Correção.
Teorema Vendor > Cadastro de Cliente
Descrição da Correção. Corrigido caso específico que bugava a validação de empresa e criava o cliente na empresa errada.

Informações da Chamada
| Chamada | Agente | Descrição | Release | Liberação |
|---|---|---|---|---|
| 0000544312 | Teorema Ponta Grossa | Release Week 41 - 2025 | 24.11a10.13a | 13/10/2025 |
Tipo de Chamada: Correção.
Gestão de Pessoal > Cadastros > Empresas > Adicionais Empresas > Comercialização Produção Rural - PF
Descrição da Correção. Corrigido erro na Inclusão Manual de informações para geração do evento S-1260 - Comercialização Produção rural PF.

Informações da Chamada
| Chamada | Agente | Descrição | Release | Liberação |
|---|---|---|---|---|
| 0000543973 | Datalogos | Release Week 41 - 2025 | 24.11a10.13a | 13/10/2025 |
Tipo de Chamada: Correção.
Gestão de Pessoal > Cadastros > Funcionários > Parametrizações
Descrição da Correção. Ajustado sistema, para buscar informações do campo "Reversão Salarial", quanto ao mês de referência informado para o cálculo.

Informações da Chamada
| Chamada | Agente | Descrição | Release | Liberação |
|---|---|---|---|---|
| 0000542392 | Teorema Ponta Grossa | Release Week 41 - 2025 | 24.11a10.13a | 13/10/2025 |
Tipo de Chamada: Correção.
Gestão Administrativa > Vendas > Gestão Doc-e
Descrição da Correção. Implementada filtragem por campo de Observação dos Documentos (NF-e, CT-e, MDF-e e Movto Itens) na aba de seleção da consulta Gestão Doc-e, permitindo localizar a partir de informações inseridas no campo de observações.

Informações da Chamada
| Chamada | Agente | Descrição | Release | Liberação |
|---|---|---|---|---|
| 0000541546 | Teorema Cascavel | Release Week 41 - 2025 | 24.11a10.13a | 13/10/2025 |
Tipo de Chamada: Correção.
Servidor de Notas > Atualização
Gestão de Transportes > Movimentos > Conhecimentos
Descrição da Correção.
Implementado função no servidor de notas "Usar valor do financeiro como valor a receber", que, quando habilitada, faz com que o sistema considere o "Valor do Financeiro" na impressão do DACTE, no campo "Valor a Receber", e também no arquivo XML, na tag

Informações da Chamada
| Chamada | Agente | Descrição | Release | Liberação |
|---|---|---|---|---|
| 0000544637 | Teorema Cascavel | Release Week 41 - 2025 | 09-10-2025_v1 | 13/10/2025 |
Tipo de Chamada: Correção.
Servidor de Notas > Atualização
Gestão de Transportes > Movimentos > Emissão de MDF-e
Descrição da Correção. Ajustado para quando houver Ç informado no cadastro ir para o xml C pois caso contrário a receita rejeita o documento.

Informações da Chamada
| Chamada | Agente | Descrição | Release | Liberação |
|---|---|---|---|---|
| 0000544619 | Teorema Cascavel | Release Week 41 - 2025 | 09-10-2025_v1 | 13/10/2025 |
Tipo de Chamada: Correção.
Servidor de Notas > Atualização
Gestão Administrativa > Vendas > Emissão de Nota Fiscal
Descrição da Correção. Implementado tratamento referente a quebra de linha para o número de endereço do destinatário da nota.

Informações da Chamada
| Chamada | Agente | Descrição | Release | Liberação |
|---|---|---|---|---|
| 0000536177 | Datalogos | Release Week 41 - 2025 | 24-09-2025_v1 | 13/10/2025 |
Tipo de Chamada: Correção.
Servidor de Notas > Atualização
Teorema XMLCenter
Descrição da Correção. Implementado tag no server.ini CONSULTA_DOCS_EMIT_AUDIT = T para separar logs por tipo de documento.

Documentação
Informações da Chamada
| Chamada | Agente | Descrição | Release | Liberação |
|---|---|---|---|---|
| 0000541982 | Datalogos | Release Week 41 - 2025 | 24.11a10.13a | 13/10/2025 |
Tipo de Chamada: Correção.
Produção Industrial > Produção > Ordem de Produção
Descrição da Correção. Adicionado na tela de Ordem de Produção o código de barras na tela principal.

Informações da Chamada
| Chamada | Agente | Descrição | Release | Liberação |
|---|---|---|---|---|
| 0000544475 | Datalogos | Release Week 41 - 2025 | 24.11a10.13a | 13/10/2025 |
Tipo de Chamada: Correção.
Gestão de Pessoal > Movimentos > Movimento de Folha
Descrição da Correção. Ajustado cálculo do Movimento mensal do funcionário (HORISTA), após informações das horas trabalhadas, com correção do cálculo do evento 0188 - Salário - Base FGTS Acidente de Trabalho.

Informações da Chamada
| Chamada | Agente | Descrição | Release | Liberação |
|---|---|---|---|---|
| 0000541832 | Datalogos | Release Week 41 - 2025 | 24.11a10.13a | 13/10/2025 |
Tipo de Chamada: Correção.
Balcão - Caixa - OS > Vendas
Descrição da Correção. Corrigido diferença de valores do ipi na recuperação de pedido e finalização de venda no balcão.

Informações da Chamada
| Chamada | Agente | Descrição | Release | Liberação |
|---|---|---|---|---|
| 0000544621 | Datalogos | Release Week 41 - 2025 | 24.11a10.13a | 13/10/2025 |
Tipo de Chamada: Correção.
Arquivos Digitais > Gerações > SPED ICMS/IPI
Descrição da Correção. Ajustado o erro ao fazer a geração do arquivo onde ocorrida erro no Registro E112.

Informações da Chamada
| Chamada | Agente | Descrição | Release | Liberação |
|---|---|---|---|---|
| 0000543158 | Datalogos | Release Week 41 - 2025 | 3.0.50 | 13/10/2025 |
Tipo de Chamada: Correção.
Teorema Service > Fotos
Descrição da Correção. Feito melhorias no processo de upload de fotos.

Informações da Chamada
| Chamada | Agente | Descrição | Release | Liberação |
|---|---|---|---|---|
| 0000544407 | Datalogos | Release Week 41 - 2025 | 24.11a10.13a | 13/10/2025 |
Tipo de Chamada: Correção.
Arquivos Digitais > Gerações > SPED ICMS/IPI
Descrição da Correção. Corrigido problema da geração dos itens no 0200 dos registros E240.
